如何让自己的网站快速被百度收录

发布日期:2022/05/11
易营宝
浏览量:91

建立了自己的网站,就需要快速的让自己的网站被搜索引擎网站收录,如何让自己的网站快速被百度收录呢?


步骤1:登陆百度账号

首先在百度首页输入你的网址进行搜索,搜索结果如下,可以看到百度并未收录该网站,点击提交网址

1.png


跳转到如下界面,提示您无权访问该界面,点击确定

2.jpg

1.    3

返回到百度搜索资源平台,点击登录或注册

3.png

2.    4

输入百度账号登陆


登陆之后点击用户中心站点管理

注意这可能还会直接跳转到提交,可以点击提交

4.png

5.png



步骤2 :添加网站


点击站点管理,添加网站


7.png

8.png


输入以下各项信息

9.png

3.    3

输入你的域名

10.png

点击下一步好设置站点领域

11.png

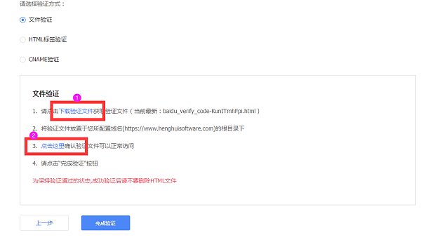
步骤3:验证网站

1.    点击文件验证点击下载验证文件

12.png

文件验证:点击下载


2.    文件验证将下载文件添加到易营宝SAAS建站平台中的网站管理后台-站长工具-网站认证里。添加后保存发布。生效后去百度搜索资源平台的网站验证那里点完成验证。


13.png

14.png

3.    HTML标签验证:选择HTML标签验证后,复制下面截图中代码

15.png

4.    将复制代码添加到易营宝SAAS建站平台中的网站管理后台-站长工具-网站认证里。添加后保存发布。生效后去百度搜索资源平台的网站验证那里点完成验证。

16.png

5.    如图所示添加成功,返回到文件验证网页,点击完成验证(一般等2~5分钟左右点击)

17.png

6.    提示验证成功

18.png

7.    点击搜索服务下的普通收录

19.png

8.    资源提交这里,选择sitemap。写上网站的地图链接,百度支持提交TXT或xml格式的地图链接。地图链接可以在网站管理后台-SEO管理-站内地图里获取。

21.png

进入易营宝SAAS建站平台下的网站CMS管理后台copy.txt及xml域名

22.png

9.    在资源提交-手动提交里,可以直接提交网站的具体链接。每次最多可提交20条链接,每行一条。

注意:这里不要提交XML和TXT格式的网站地图

23.png

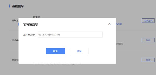
10. 跳转到站点属性界面,点击备案号

24.png

11. 输入备案号信息

25.png


步骤4 :效果

1.    如图所示稍等片刻以后在百度输入你的网址可以看到百度已经收录了该网址

26.png

 

注意:网站需要定时不断更新源创内容方可确保搜索引擎的收录!

普通收录工具可以向百度搜索主动推送资源,缩短爬虫发现网站链接的时间,但不保证收录效果。

如果网站一直不被收录,可以参考:http://help.eyingbao.com/products/wangzhanshangxianhouyizhibubeishouluzenmeban.html

咨询热线:4006552477




立即咨询

相关文章

相关产品