Une fois votre site web créé, il est essentiel de le faire rapidement indexer par les moteurs de recherche. Comment faire en sorte que votre site soit rapidement indexé par Baidu ?
Étape 1 : Connexion au compte Baidu
Commencez par saisir votre URL sur la page d'accueil de Baidu pour effectuer une recherche. Si les résultats indiquent que Baidu n'a pas encore indexé votre site, cliquez sur "Soumettre l'URL".
Redirection vers l'interface suivante, indiquant que vous n'avez pas l'autorisation d'accéder à cette page. Cliquez sur "Confirmer"
1. 3
Retournez à la plateforme de ressources de recherche Baidu, cliquez sur "Connexion" ou "Inscription"
2. 4
Saisissez vos identifiants Baidu pour vous connecter
Après la connexion, cliquez sur "Gestion des sites" dans le centre utilisateur
Notez que cela peut rediriger directement vers la soumission. Vous pouvez cliquer sur "Soumettre"
Étape 2 : Ajouter un site
Cliquez sur "Gestion des sites", puis "Ajouter un site"
Saisissez les informations requises
3. 3
Entrez votre nom de domaine
Cliquez sur "Étape suivante" pour configurer la zone du site
Étape 3 : Vérification du site
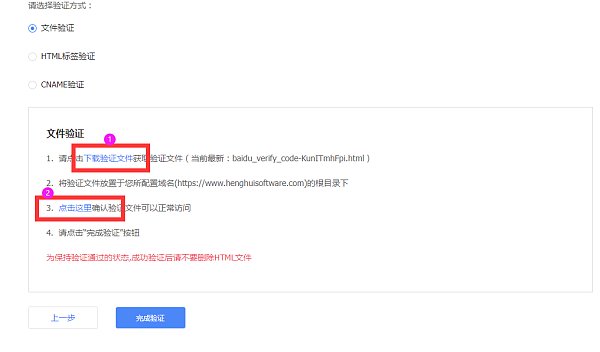
1. Cliquez sur "Vérification par fichier", puis téléchargez le fichier de vérification
Vérification par fichier : Cliquez sur "Télécharger"
2. Ajoutez le fichier téléchargé dans l'outil de gestion de site de la plateforme SAAS de construction de site EasyYingBao, sous "Outils du webmaster" > "Authentification du site". Sauvegardez et publiez. Une fois activé, allez dans la plateforme de ressources de recherche Baidu pour finaliser la vérification.
3. Vérification par balise HTML : Sélectionnez cette option, puis copiez le code dans l'image ci-dessous
4. Ajoutez le code copié dans l'outil de gestion de site de la plateforme SAAS de construction de site EasyYingBao, sous "Outils du webmaster" > "Authentification du site". Sauvegardez et publiez. Une fois activé, allez dans la plateforme de ressources de recherche Baidu pour finaliser la vérification.
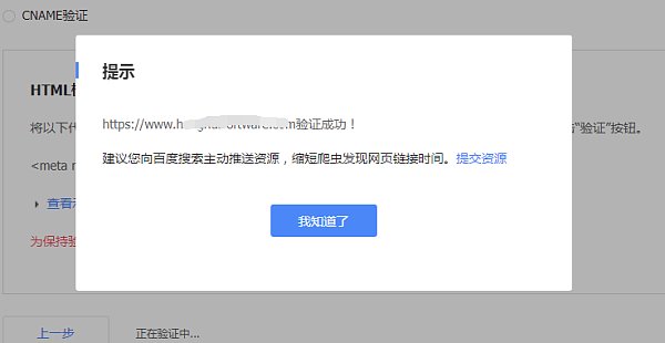
5. Si l'ajout est réussi comme indiqué, retournez à la page de vérification par fichier et cliquez sur "Terminer la vérification" (généralement après 2-5 minutes)
6. Message indiquant que la vérification est réussie
7. Cliquez sur "Indexation standard" sous les services de recherche
8. Dans "Soumission de ressources", choisissez "sitemap". Indiquez le lien de la carte du site. Baidu accepte les liens de carte au format TXT ou XML. Vous pouvez obtenir le lien de la carte dans l'outil de gestion de site sous "Gestion SEO" > "Carte du site".
Accédez au CMS de la plateforme SAAS de construction de site EasyYingBao pour copier le nom de domaine en .txt ou .xml
9. Dans "Soumission de ressources" > "Soumission manuelle", vous pouvez soumettre directement des liens spécifiques du site. Maximum 20 liens par soumission, un par ligne.
Remarque : Ne soumettez pas de cartes de site au format XML ou TXT ici
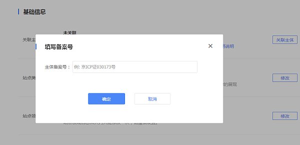
10. Redirection vers l'interface des propriétés du site, cliquez sur "Numéro d'enregistrement"
11. Saisissez les informations du numéro d'enregistrement
Étape 4 : Résultats
1. Comme indiqué, après une courte attente, saisissez votre URL dans Baidu pour voir qu'elle a été indexée
Remarque : Le site doit être régulièrement mis à jour avec du contenu original pour garantir son indexation par les moteurs de recherche !
L'outil d'indexation standard peut envoyer activement des ressources à Baidu, réduisant le temps de découverte des liens par les robots, mais ne garantit pas l'indexation.
Si votre site n'est toujours pas indexé, consultez : http://help.eyingbao.com/products/wangzhanshangxianhouyizhibubeishouluzenmeban.html
Ligne d'assistance : 4006552477
Articles connexes
Produits associés


