EasyStore Cloud Intelligent Website Marketing System Platform!
After establishing your own website, you need to quickly have your website included in the search engine websites. How can you quickly have your website included in Baidu?
Step 1: Log in to your Baidu account
First, enter your URL on the Baidu homepage to search. The search results are as follows. You can see that Baidu has not included the website. Click Submit URL
Jump to the following interface, prompting you that you do not have permission to access this interface, click OK
1. 3
Return to Baidu Search Resource Platform and click to log in or register
2. 4
Enter your Baidu account to log in
After logging in, click User Center Site Management
Note that this may also jump directly to submission, you can click Submit
Step 2: Add a website
Click Site Management and add a website
Enter the following information
3. 3
Enter your domain name
Click Next to set up the site domain
Step 3: Verify the website
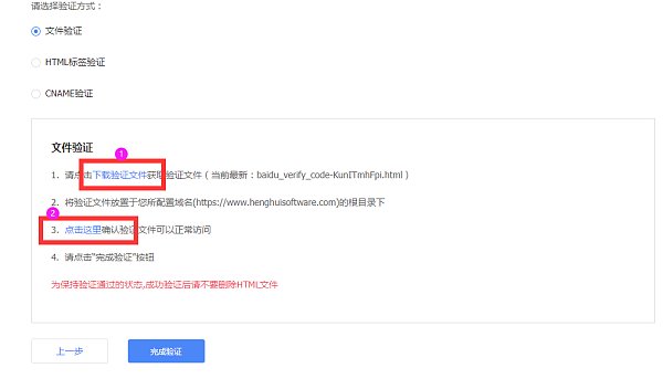
1. Click File Verification Click to download the verification file
File verification: Click to download
2. File verification: Add the downloaded file to the website management backend - webmaster tools - website authentication in the Easy-to-use SAAS website building platform. Save and publish after adding. After it takes effect, go to the website verification of the Baidu search resource platform and click to complete the verification.
3. HTML tag verification: After selecting HTML tag verification, copy the code in the screenshot below
4. Add the copied code to the website management backend in the Easy-to-use SAAS website building platform - Webmaster Tools - Website Certification. Save and publish after adding. After it takes effect, go to the website verification of the Baidu search resource platform and click Complete Verification.
5. As shown in the figure, the addition is successful, return to the file verification webpage, and click Complete Verification (usually wait for about 2 to 5 minutes to click)
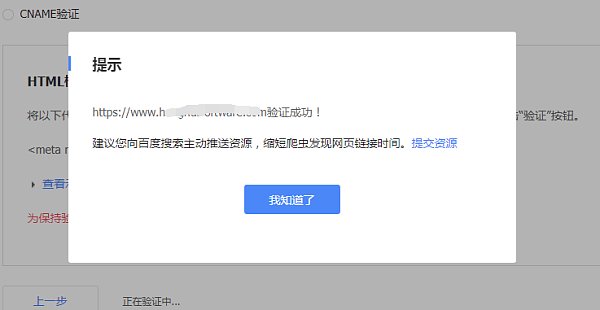
6. Prompt that verification is successful
7. Click General Collection under Search Services
8. Resource submission here, select sitemap. Write the map link of the website. Baidu supports submitting map links in TXT or XML format. The map link can be obtained in the website management backend-SEO management-site map.
Enter the CMS management backend of the website under the Easy-to-use SAAS website building platform and copy.txt and xml domain name
9. In Resource Submission - Manual Submission, you can directly submit the specific link of the website. You can submit up to 20 links each time, one link per line.
Note: Do not submit XML or TXT sitemaps here.
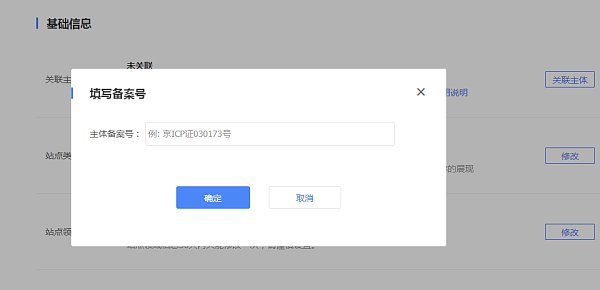
10. Jump to the site properties interface and click the registration number
11. Enter the registration number information
Step 4: Effect
1. As shown in the picture, wait a moment and enter your URL in Baidu and you can see that Baidu has included the URL
Note: The website needs to update original content regularly to ensure that it is included in search engines!
Ordinary collection tools can actively push resources to Baidu search, shortening the time it takes for crawlers to discover website links, but they do not guarantee the collection effect.
If your website is not included, you can refer to: http://help.eyingbao.com/products/wangzhanshangxianhouyizhibubeishouluzenmeban.html
Consultation hotline: 4006552477
Similar Recommendations


