Nachdem Sie Ihre Website erstellt haben, müssen Sie sicherstellen, dass sie schnell von Suchmaschinen erfasst wird. Wie können Sie erreichen, dass Ihre Website schnell von Baidu erfasst wird?
Schritt 1: Anmeldung mit einem Baidu-Konto
Geben Sie zunächst Ihre Website-Adresse auf der Baidu-Startseite in die Suchleiste ein. Wenn die Suchergebnisse wie folgt aussehen und Baidu Ihre Website noch nicht erfasst hat, klicken Sie auf „Website-Adresse einreichen“.
Sie werden auf die folgende Seite weitergeleitet, die Ihnen mitteilt, dass Sie keinen Zugriff auf diese Seite haben. Klicken Sie auf „Bestätigen“.
1. 3
Kehren Sie zur Baidu-Suchressourcenplattform zurück und klicken Sie auf „Anmelden“ oder „Registrieren“.
2. 4
Geben Sie Ihre Baidu-Kontodaten ein und melden Sie sich an.
Nach der Anmeldung klicken Sie auf „Website-Verwaltung“ im Benutzerzentrum.
Beachten Sie, dass Sie möglicherweise direkt zur Einreichung weitergeleitet werden. Sie können dann auf „Einreichen“ klicken.
Schritt 2: Website hinzufügen
Klicken Sie auf „Website-Verwaltung“ und fügen Sie eine Website hinzu.
Geben Sie die folgenden Informationen ein:
3. 3
Geben Sie Ihre Domain ein.
Klicken Sie auf „Weiter“, um den Website-Bereich einzurichten.
Schritt 3: Website verifizieren
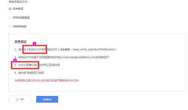
1. Klicken Sie auf „Dateiverifizierung“ und laden Sie die Verifizierungsdatei herunter.
Dateiverifizierung: Klicken Sie auf „Herunterladen“.
2. Fügen Sie die heruntergeladene Datei im Website-Verwaltungsbackend der EasyStore SAAS-Website-Plattform unter „Website-Tools“ > „Website-Verifizierung“ hinzu. Speichern und veröffentlichen Sie sie. Nach der Aktivierung gehen Sie zur Website-Verifizierung auf der Baidu-Suchressourcenplattform und schließen die Verifizierung ab.
3. HTML-Tag-Verifizierung: Wählen Sie die HTML-Tag-Verifizierung aus und kopieren Sie den Code im folgenden Screenshot.
4. Fügen Sie den kopierten Code im Website-Verwaltungsbackend der EasyStore SAAS-Website-Plattform unter „Website-Tools“ > „Website-Verifizierung“ hinzu. Speichern und veröffentlichen Sie ihn. Nach der Aktivierung gehen Sie zur Website-Verifizierung auf der Baidu-Suchressourcenplattform und schließen die Verifizierung ab.
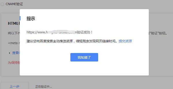
5. Wie im Bild gezeigt, wurde die Hinzufügung erfolgreich abgeschlossen. Kehren Sie zur Dateiverifizierungsseite zurück und klicken Sie auf „Verifizierung abschließen“ (normalerweise nach 2–5 Minuten).
6. Die Verifizierung wurde erfolgreich abgeschlossen.
7. Klicken Sie auf „Normale Erfassung“ unter Suchdienst.
8. Reichen Sie hier Ressourcen ein und wählen Sie „Sitemap“. Geben Sie den Link zur Website-Karte ein. Baidu unterstützt das Einreichen von Kartenlinks im TXT- oder XML-Format. Den Kartenlink finden Sie im Website-Verwaltungsbackend unter „SEO-Verwaltung“ > „Interne Karte“.
Kopieren Sie die TXT- oder XML-Domain im Website-CMS-Verwaltungsbackend der EasyStore SAAS-Website-Plattform.
9. Unter „Manuelle Einreichung“ in der Ressourceneinreichung können Sie direkt spezifische Links Ihrer Website einreichen. Pro Einreichung sind maximal 20 Links möglich, jeweils einer pro Zeile.
Hinweis: Reichen Sie hier keine Website-Karten im XML- oder TXT-Format ein.
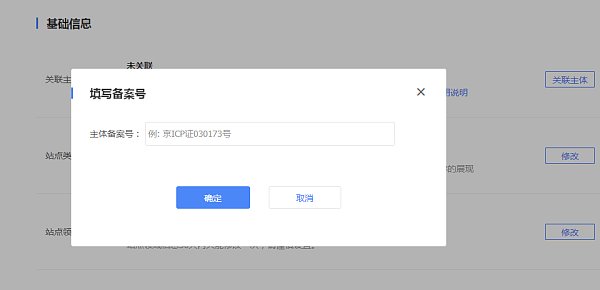
10. Wechseln Sie zur Website-Eigenschaften-Oberfläche und klicken Sie auf „Registrierungsnummer“.
11. Geben Sie die Registrierungsnummer ein.
Schritt 4: Ergebnisse
1. Wie im Bild gezeigt können Sie nach kurzer Wartezeit Ihre Website-Adresse in Baidu eingeben und sehen, dass Baidu die Adresse bereits erfasst hat.
Hinweis: Die Website muss regelmäßig mit originellen Inhalten aktualisiert werden, um die Erfassung durch Suchmaschinen sicherzustellen!
Das normale Erfassungstool kann Ressourcen aktiv an Baidu übermitteln und die Zeit verkürzen, die der Crawler benötigt, um Website-Links zu entdecken, garantiert jedoch keine Erfassungsergebnisse.
Wenn Ihre Website nicht erfasst wird, lesen Sie: http://help.eyingbao.com/products/wangzhanshangxianhouyizhibubeishouluzenmeban.html
Hotline: 4006552477
Verwandte Artikel
Verwandte Produkte


