관련 추천

바이두에서 웹사이트 색인을 빠르게 생성하는 방법

발표 날짜:2022-05-11
이잉바오
조회수:3

웹사이트를 구축한 후에는 검색 엔진에 웹사이트를 빠르게 등록해야 합니다. 바이두에 웹사이트를 빠르게 등록하려면 어떻게 해야 할까요?


1단계: Baidu 계정에 로그인하세요

먼저, 바이두 홈페이지에 웹사이트 주소를 입력하여 검색하세요. 검색 결과는 다음과 같습니다. 바이두에 해당 웹사이트가 등록되지 않은 것을 확인할 수 있습니다. "URL 제출"을 클릭하세요.

1.png


다음 인터페이스로 이동하면서 이 인터페이스에 액세스할 권한이 없다는 메시지가 표시되면 확인을 클릭합니다.

2.jpg

1.   3

Baidu 검색 리소스 플랫폼으로 돌아가서 로그인하거나 등록하세요.

3.png

2.   4

로그인하려면 Baidu 계정을 입력하세요


로그인 후 사용자 센터 사이트 관리를 클릭하세요

제출로 바로 이동할 수도 있으니 제출을 클릭할 수 있습니다.

4.png

5.png



2단계: 웹사이트 추가


사이트 관리를 클릭하고 웹사이트를 추가하세요


7.png

8.png


다음 정보를 입력하세요

9.png

3.   3

도메인 이름을 입력하세요

10.png

다음을 클릭하여 사이트 도메인을 설정하세요.

11.png

3단계: 웹사이트 확인

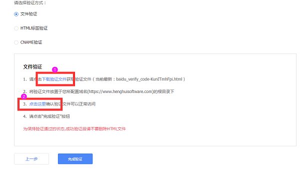
1. 파일 검증 클릭 검증 파일을 다운로드하려면 클릭하세요

12.png

파일 검증: 클릭하여 다운로드하세요


2. 파일 검증: 다운로드한 파일을 Easy-to-use SAAS 웹사이트 구축 플랫폼의 웹사이트 관리 백엔드 - 웹마스터 도구 - 웹사이트 인증에 추가합니다. 추가 후 저장하고 게시합니다. 적용 후, 바이두 검색 리소스 플랫폼의 웹사이트 검증 페이지로 이동하여 클릭하여 검증을 완료합니다.


13.png

14.png

3. HTML 태그 검증 : HTML 태그 검증을 선택한 후 아래 스크린샷의 코드를 복사하세요.

15.png

4. 복사한 코드를 사용하기 쉬운 SAAS 웹사이트 구축 플랫폼 - 웹마스터 도구 - 웹사이트 인증의 웹사이트 관리 백엔드에 추가합니다. 추가 후 저장하고 게시합니다. 적용 후, 바이두 검색 리소스 플랫폼의 웹사이트 인증 페이지로 이동하여 "인증 완료"를 클릭합니다.

16.png

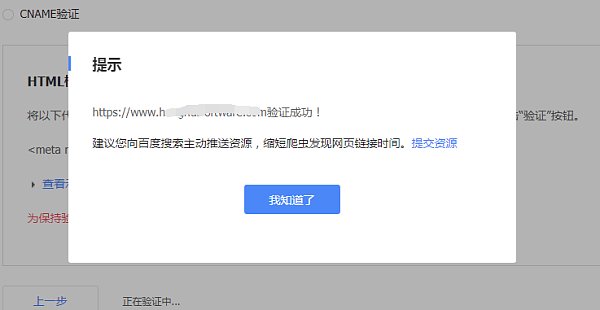
5. 그림과 같이 추가가 성공적으로 완료되면 파일 검증 웹페이지로 돌아와서 검증 완료를 클릭합니다.(보통 클릭까지 약 2~5분 정도 소요됩니다.)

17.png

6. 검증이 성공했음을 알려줍니다.

18.png

7. 검색 서비스에서 일반 컬렉션을 클릭합니다.

19.png

8. 리소스 제출에서 사이트맵을 선택하세요. 웹사이트의 맵 링크를 작성하세요. 바이두는 TXT 또는 XML 형식의 맵 링크 제출을 지원합니다. 맵 링크는 웹사이트 관리 백엔드 - SEO 관리 - 사이트맵에서 확인할 수 있습니다.

21.png

사용하기 쉬운 SAAS 웹사이트 구축 플랫폼과 copy.txt 및 xml 도메인 이름 아래에서 웹사이트의 CMS 관리 백엔드를 입력합니다.

22.png

9. '리소스 제출 - 수동 제출'에서 웹사이트의 특정 링크를 직접 제출할 수 있습니다. 한 번에 최대 20개의 링크를 제출할 수 있으며, 한 줄에 하나씩만 제출할 수 있습니다.

참고: 여기에 XML이나 TXT 사이트맵을 제출하지 마세요.

23.png

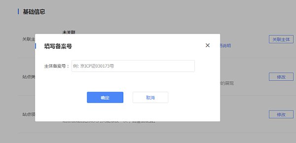
10. 사이트 속성 인터페이스로 이동하여 등록 번호를 클릭합니다.

24.png

11. 등록번호 정보를 입력하세요

25.png


4단계: 효과

1. 그림과 같이 잠시 기다리신 후 Baidu에 URL을 입력하시면 Baidu에서 해당 URL을 포함한 것을 보실 수 있습니다.

26.png

참고: 웹사이트는 검색 엔진에 포함되도록 정기적으로 원본 콘텐츠를 업데이트해야 합니다!

일반적인 수집 도구는 Baidu 검색에 리소스를 적극적으로 푸시하여 크롤러가 웹사이트 링크를 발견하는 데 걸리는 시간을 단축할 수 있지만 수집 효과를 보장하지는 않습니다.

귀하의 웹사이트가 포함되지 않은 경우, http://help.eyingbao.com/products/wangzhanshangxianhouyizhibubeishouluzenmeban.html을 참조하세요.

상담전화: 4006552477




즉시 상담

관련 기사

관련 제품