Платформа интеллектуальной системы маркетинга и создания сайтов EasyYun!
После создания собственного веб-сайта вам необходимо быстро включить ваш веб-сайт в поисковые системы. Как можно быстро включить ваш веб-сайт в Baidu?
Шаг 1: Войдите в свою учетную запись Baidu.
Сначала введите свой URL на главной странице Baidu для поиска. Результаты поиска следующие. Вы можете видеть, что Baidu не включил веб-сайт. Нажмите «Отправить URL»
Перейдите к следующему интерфейсу, который сообщит вам, что у вас нет разрешения на доступ к этому интерфейсу, нажмите «ОК».
1. 3
Вернитесь на платформу поисковых ресурсов Baidu и нажмите, чтобы войти или зарегистрироваться.
2. 4
Войдите в свою учетную запись Baidu, чтобы войти
После входа в систему нажмите Центр пользователя Управление сайтом.
Обратите внимание, что это также может привести к прямому переходу к отправке, вы можете нажать «Отправить».
Шаг 2: Добавьте веб-сайт
Нажмите «Управление сайтом» и добавьте веб-сайт.
Введите следующую информацию
3. 3
Введите ваше доменное имя
Нажмите «Далее», чтобы настроить домен сайта.
Шаг 3: Проверьте веб-сайт
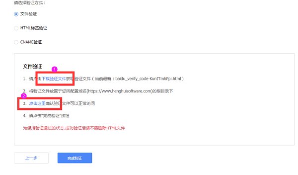
1. Нажмите «Проверка файла». Нажмите, чтобы загрузить файл проверки.
Проверка файла: Нажмите, чтобы загрузить
2. Проверка файла: Добавьте загруженный файл в бэкэнд управления веб-сайтом - инструменты веб-мастера - аутентификация веб-сайта в простой в использовании платформе создания веб-сайтов SAAS. Сохраните и опубликуйте после добавления. После того, как он вступит в силу, перейдите к проверке веб-сайта платформы поисковых ресурсов Baidu и нажмите, чтобы завершить проверку.
3. Проверка HTML-тега: После выбора проверки HTML-тега скопируйте код со снимка экрана ниже.
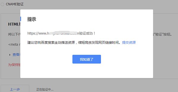
4. Добавьте скопированный код в бэкэнд управления веб-сайтом в Easy-to-use SAAS website building platform - Webmaster Tools - Website Certification. Сохраните и опубликуйте после добавления. После того, как он вступит в силу, перейдите к проверке веб-сайта платформы поисковых ресурсов Baidu и нажмите Complete Verification.
5. Как показано на рисунке, добавление прошло успешно, вернитесь на веб-страницу проверки файла и нажмите «Завершить проверку» (обычно нужно подождать около 2–5 минут, прежде чем нажать кнопку).
6. Сообщить об успешной проверке
7. Нажмите «Общая коллекция» в разделе «Службы поиска».
8. Отправка ресурсов здесь, выберите sitemap. Напишите ссылку на карту веб-сайта. Baidu поддерживает отправку ссылок на карты в формате TXT или XML. Ссылку на карту можно получить в разделе управления веб-сайтом backend-SEO management-site map.
Введите бэкэнд управления CMS веб-сайта в разделе «Простая в использовании платформа для создания веб-сайтов SAAS» и скопируйте доменное имя .txt и xml.
9. В разделе «Отправка ресурсов — ручная отправка» вы можете напрямую отправить конкретную ссылку веб-сайта. Вы можете отправить до 20 ссылок за раз, по одной ссылке на строку.
Примечание: не отправляйте здесь карты сайта в формате XML или TXT.
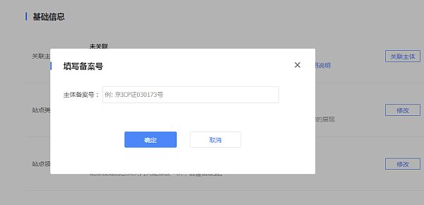
10. Перейдите в интерфейс свойств сайта и щелкните регистрационный номер.
11. Введите информацию о регистрационном номере.
Шаг 4: Эффект
1. Как показано на рисунке, подождите немного и введите свой URL в Baidu, и вы увидите, что Baidu включил URL.
Примечание: веб-сайт должен регулярно обновлять оригинальный контент, чтобы гарантировать его включение в поисковые системы!
Обычные инструменты сбора данных могут активно направлять ресурсы в поисковую систему Baidu, сокращая время, необходимое сканерам для обнаружения ссылок на веб-сайты, но они не гарантируют эффекта сбора данных.
Если вашего сайта нет в списке, вы можете обратиться к: http://help.eyingbao.com/products/wangzhanshangxianhouyizhibubeishouluzenmeban.html
Консультационная горячая линия: 4006552477
Похожие рекомендации


