関連のおすすめ

あなたのウェブサイトを百度に素早くインデックスさせる方法

発表日:2022-05-11
イーインバオ
閲覧数:

ウェブサイトを立ち上げたら、すぐに検索エンジンのウェブサイトに登録する必要があります。どうすればBaiduにすぐに登録できますか?


ステップ1:Baiduアカウントにログインする

まず、BaiduのホームページにURLを入力して検索します。検索結果は以下のようになります。Baiduにウェブサイトが含まれていないことがわかります。「URLを送信」をクリックします。

1.png


次のインターフェースにジャンプし、このインターフェースにアクセスする権限がないことを示すメッセージが表示されたら、[OK]をクリックします。

2.jpg

1.   3

Baidu検索リソースプラットフォームに戻り、クリックしてログインまたは登録してください

3.png

2.   4

Baiduアカウントを入力してログインしてください


ログイン後、ユーザーセンターのサイト管理をクリックします。

送信に直接ジャンプする場合もありますので、「送信」をクリックしてください。

4.png

5.png



ステップ2: ウェブサイトを追加する


サイト管理をクリックしてウェブサイトを追加します


7.png

8.png


以下の情報を入力してください

9.png

3.   3

ドメイン名を入力してください

10.png

「次へ」をクリックしてサイトドメインを設定します

11.png

ステップ3: ウェブサイトを確認する

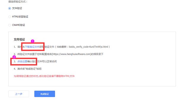
1. ファイル検証をクリック 検証ファイルをダウンロードするにはクリックします

12.png

ファイル検証: クリックしてダウンロード


2. ファイル検証 ダウンロードしたファイルを、使いやすいSAASウェブサイト構築プラットフォームのウェブサイト管理バックエンド - ウェブマスターツール - ウェブサイト認証に追加します。追加後、保存して公開します。有効になったら、Baidu検索リソースプラットフォームのウェブサイト検証ページに移動し、クリックして検証を完了します。


13.png

14.png

3. HTMLタグ検証: HTMLタグ検証を選択したら、下のスクリーンショットのコードをコピーします。

15.png

4. コピーしたコードを、使いやすいSAASウェブサイト構築プラットフォームのウェブサイト管理バックエンド - ウェブマスターツール - ウェブサイト認証に追加します。追加後、保存して公開します。有効になったら、Baidu検索リソースプラットフォームのウェブサイト検証に移動し、クリックして検証を完了します。

16.png

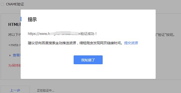
5. 図に示すように、追加が成功したら、ファイル検証Webページに戻り、「検証の完了」をクリックします(通常、クリックするまで約2〜5分待ちます)

17.png

6. 検証が成功したことを伝える

18.png

7. 検索サービスの下の一般コレクションをクリック

19.png

8. リソースの送信はここで行い、サイトマップを選択します。ウェブサイトのマップリンクを入力してください。Baiduは、TXTまたはXML形式でのマップリンクの送信をサポートしています。マップリンクは、ウェブサイト管理バックエンド > SEO管理 > サイトマップから取得できます。

21.png

使いやすいSAASウェブサイト構築プラットフォームの下にあるウェブサイトのCMS管理バックエンドを入力し、.txtとxmlドメイン名をコピーします。

22.png

9. リソース送信 - 手動送信では、ウェブサイトの特定のリンクを直接送信できます。1行につき1リンクずつ、最大20件のリンクを一度に送信できます。

注意: ここでは XML または TXT サイトマップを送信しないでください。

23.png

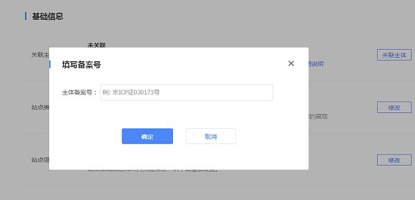
10. サイトのプロパティインターフェースにジャンプし、登録番号をクリックします。

24.png

11. 登録番号情報を入力します

25.png


ステップ4:効果

1. 図に示すように、少し待ってからBaiduにURLを入力すると、BaiduがURLを追加していることがわかります。

26.png

注意: ウェブサイトのオリジナルコンテンツが検索エンジンに含まれるようにするには、定期的に更新する必要があります。

通常の収集ツールは、Baidu 検索にリソースを積極的にプッシュして、クローラーが Web サイトのリンクを発見するまでの時間を短縮できますが、収集効果を保証するものではありません。

ウェブサイトが含まれていない場合は、http://help.eyingbao.com/products/wangzhanshangxianhouyizhibubeishouluzenmeban.html を参照してください。

相談ホットライン:4006552477




今すぐ相談

関連記事

関連製品