Una vez que hayas creado tu propio sitio web, es crucial que los motores de búsqueda lo indexen rápidamente. ¿Cómo lograr que tu sitio sea rápidamente indexado por Baidu?
Paso 1: Iniciar sesión en la cuenta de Baidu
Primero, ingresa tu URL en la página principal de Baidu para realizar una búsqueda. Si los resultados muestran que Baidu aún no ha indexado tu sitio, haz clic en "Enviar URL".
Serás redirigido a la siguiente página, donde se te informará que no tienes permiso para acceder. Haz clic en "Confirmar".
1. 3
Regresa a la plataforma de recursos de búsqueda de Baidu y haz clic en "Iniciar sesión" o "Registrarte".
2. 4
Ingresa tus credenciales de Baidu para iniciar sesión.
Después de iniciar sesión, haz clic en "Gestión de sitios" en el centro de usuario.
Nota: Es posible que seas redirigido directamente a la página de envío. En ese caso, haz clic en "Enviar".
Paso 2: Agregar el sitio web
Haz clic en "Gestión de sitios" y luego en "Agregar sitio".
Ingresa la siguiente información:
3. 3
Ingresa tu dominio.
Haz clic en "Siguiente" para configurar el territorio del sitio.
Paso 3: Verificar el sitio web
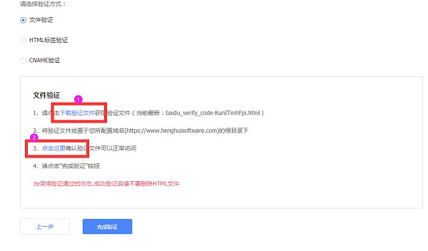
1. Haz clic en "Verificación por archivo" y descarga el archivo de verificación.
Verificación por archivo: Haz clic en "Descargar".
2. Sube el archivo descargado a la plataforma de construcción de sitios SAAS de YiYingBao, en la sección "Herramientas de administración - Verificación del sitio". Guarda y publica. Una vez activo, ve a la plataforma de recursos de búsqueda de Baidu para completar la verificación.
3. Verificación por etiqueta HTML: Selecciona esta opción y copia el código de la imagen a continuación.
4. Agrega el código copiado a la plataforma de construcción de sitios SAAS de YiYingBao, en la sección "Herramientas de administración - Verificación del sitio". Guarda y publica. Una vez activo, ve a la plataforma de recursos de búsqueda de Baidu para completar la verificación.
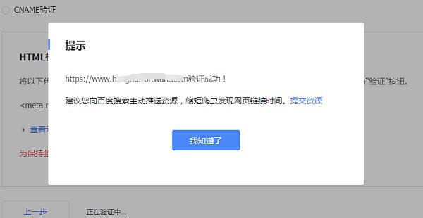
5. Si la adición es exitosa, como se muestra en la imagen, regresa a la página de verificación por archivo y haz clic en "Completar verificación" (generalmente en 2-5 minutos).
6. Se mostrará un mensaje de verificación exitosa.
7. Haz clic en "Indexación básica" bajo "Servicios de búsqueda".
8. En "Envío de recursos", selecciona "sitemap". Ingresa el enlace del mapa del sitio. Baidu admite enlaces de mapa en formato TXT o XML. Puedes obtener el enlace del mapa en la sección "SEO - Mapa del sitio" del panel de administración.
Accede al panel de administración CMS del sitio en la plataforma SAAS de YiYingBao y copia el dominio en formato .txt o .xml.
9. En "Envío de recursos - Envío manual", puedes enviar enlaces específicos del sitio. Máximo 20 enlaces por envío, uno por línea.
Nota: No envíes mapas del sitio en formato XML o TXT aquí.
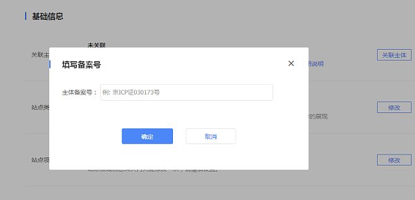
10. Ve a la página de propiedades del sitio y haz clic en "Número de registro".
11. Ingresa la información del número de registro.
Paso 4: Resultados
1. Como se muestra en la imagen, después de una breve espera, podrás ver que Baidu ha indexado tu URL al buscarla.
Nota: ¡El sitio debe actualizar contenido original con regularidad para garantizar la indexación por los motores de búsqueda!
La herramienta de indexación básica puede enviar recursos activamente a Baidu, acortando el tiempo de descubrimiento por los rastreadores, pero no garantiza resultados de indexación.
Si tu sitio no es indexado, consulta: http://help.eyingbao.com/products/wangzhanshangxianhouyizhibubeishouluzenmeban.html
Línea directa de consultas: 4006552477
Artículos relacionados
Productos relacionados


